Skip to Main Content
Spotfire Ideas Portal
Status Future Consideration
Product Spotfire
Categories Visualization
Created by Guest
Created on Nov 16, 2018

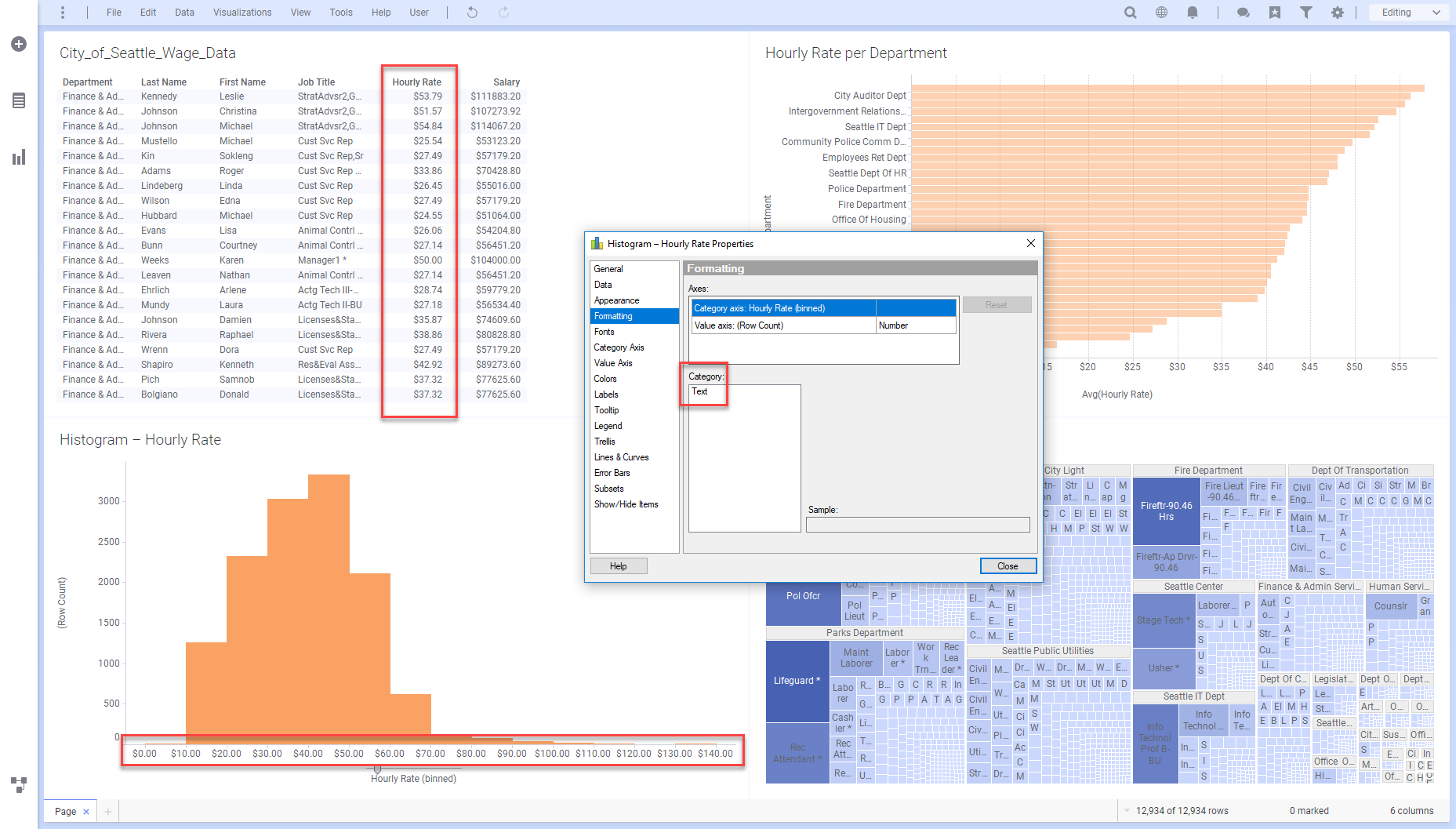
Format numerical values in histogram categorical axis

More control of the formatting of numbers in visualizations and tables is needed. As examples:

In the attached image 1, I cannot reduce the decimal points for my categorical axis. I would like to show those currencies as $40, $50, $60, etc. Instead, they are $40.00, $50.00, $60.00, etc. The only way I can figure out how to change this is by going to Data Panel and changing number format for that entire column (Hourly Rate).

 

In the attached image 2, I have changed the decimals in the number format to "Auto" for the whole column, but now the column in my table visualization doesn't line up.

 

Would be nice to have some more flexibility here

  • Attach files
  • Guest
    Dec 18, 2018

    Niklas, that's correct. In particular to this request, histograms i think format the x-axis as categorical, making them text that cannot be formatted. But yes, full flexibility on number formatting on all chart types seems to capture this request as well.

  • Admin
    Niklas Amberntsson
    Dec 18, 2018

    Neil, is it correct to summarize the request that you want to be able to format the display of numbers in all locations in all visualizations (incl tables)?