This document (including, without limitation, any product roadmap or statement of direction data) illustrates the planned testing, release and availability dates for Spotfire products and services. It is for informational purposes only and its contents are subject to change without notice. Planning to implement - generally 6-12 months out. Likely to Implement - generally means 12-18 months out.
Copyright © 2014-2023 Cloud Software Group, Inc. All Rights Reserved.
Cloud Software Group, Inc. ("Company") follows the EU Standard Contractual Clauses as per the Company's Data Processing Agreement.
Terms of Use |
Privacy Policy |
Trademarks |
Patents |
Contact Us
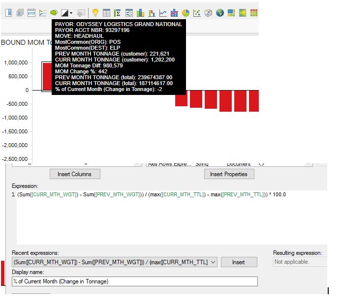
agreed. i have a custom expression that SHOULD read (or be able to be formated) as a percentage...instead it's just kind of out there as a number...i have to label it. even then, it rounds it off instead of giving me a decimal.
The ability to not be able to format custom calculations within the tool tip looks messy. The lack of formatting is inconsistent with all other formatting within the analysis.
Here is an example of a competitor's ability to format the tooltip.
I believe we should have the ability to format the tooltip similar how we format the Spotfire text box